Users: How to add Users to your Event Platform

1. To make edits to the event platform webpage, log into the event platform and access the admin page

2. On the left column, click on User Management, and in the drop-down menu that appears, click Users

3. From here you can see all the users that have access to the event platform. Click the green Add User button on the upper right side of the screen to add a new user

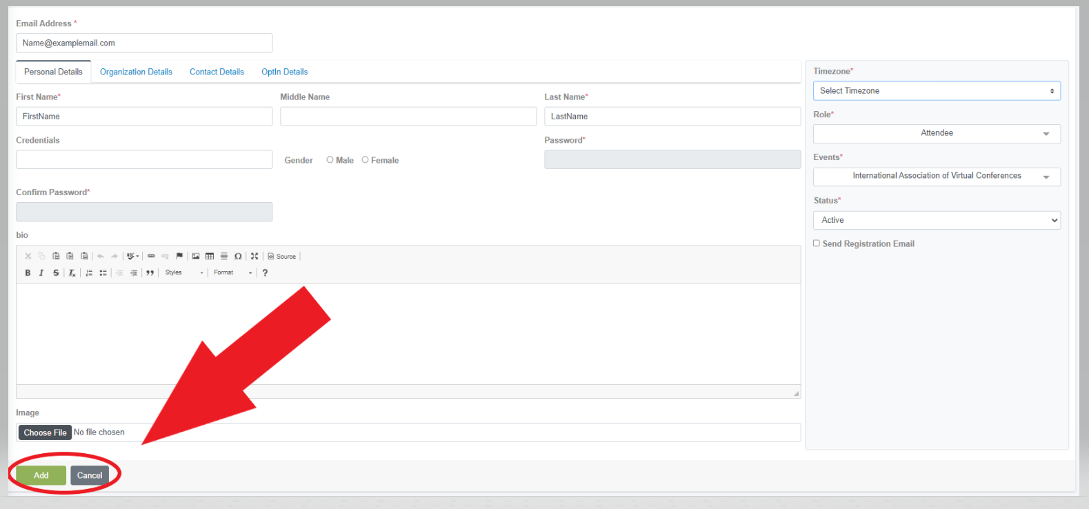
4a. Enter the following information: Email Address, First Name, and Last Name
4b. Create a password, and re-type it in the Confirm Password space

EVA Tip: Users can change their password when they first log in

5. Select the following dropdown options from the right column: Time Zone, User Role, Event, and Status

6. Click the Add button at the bottom of the webpage to add this user, or click the Cancel button to cancel the changes.
Related Articles
Users: How to Edit a User's Permissions
What are Permissions? A "Permission" is the authorization to access specific files or make changes on a webpage. Some users, like regular attendees, won't have the same permissions that an administrator or event organizer. 1. To make edits to the ...
Users: How to Add, Delete, and Edit User Roles
1. To make edits to the event platform webpage, log into the event platform and access the admin page 2. On the left column, click on User Management, and in the drop-down menu that appears, click Role Permissions 3. From here you can see all the ...
User Management: Users, Roles, and Permissions
A "User" is a registrant or an attendee who is using the event platform. They will have an email address that is tied to their account A "Role" is a specific category you can sort Users into. You can have multiple Roles and some common Roles ...
User Dashboard: How to View and Update your User Dashboard
1. To make edits to the event platform page, log into the event platform and access the admin page EVA Tip: You can only make changes to the event platform with Admin access 2. In the left column, click on Dashboards, and in the drop-down menu that ...
Managing Custom Fields: How to Add new Fields to a User's Profile
What are Custom Fields? Custom Fields are data categories that allow you to add custom data to your platform. In this case, custom fields will enable you to collect specific data from all attendees who use the Event Tech Hub. 1. To make edits to the ...